ComfyUI入门-使用Lora进行生图
前言
本章节将介绍如何在ComfyUI进行Lora模型的加载和使用。
ComfyUI扩展安装与使用
前文推荐的安装ComfyUI的方式是使用秋叶整合包,因此本教程将使用秋叶启动器进行讲解
扩展安装
- 本章节会用到两个扩展WeiLin-Comfyui-Tools Lora-Managerr
- 在秋叶启动器中点击版本管理,然后切换到安装新扩展,然后找到最下方的扩展URL输入框,分别输入扩展的Github地址 https://github.com/willmiao/ComfyUI-Lora-Manager和https://github.com/weilin9999/WeiLin-Comfyui-Tools,然后点击安装。
- 安装成功会有提示,安装扩展需要先关闭ComfyUI,然后重新启动ComfyUI,才能使用扩展。
- 如果你和我一样使用的ComfyUI 0.35.0,那么你需要安装Lora-Manager扩展的4743b3c版本。
扩展使用
- 首先启动ComfyUI,观察终端日志,在CommfyUI启动快完成时,可以看到扩展的加载信息。
Import times for custom nodes:这一行下面就是扩展加载信息,可以看到WeiLin-Comfyui-Tools和Lora-Manager扩展的加载时间。如果扩展没有显示(IMPORT FAILED),说明扩展成功加载了 - 扩展加载成功后,在节点库中就可以看到新的扩展节点了
使用 WeiLin-Comfyui-Tools 作为提示词编辑器
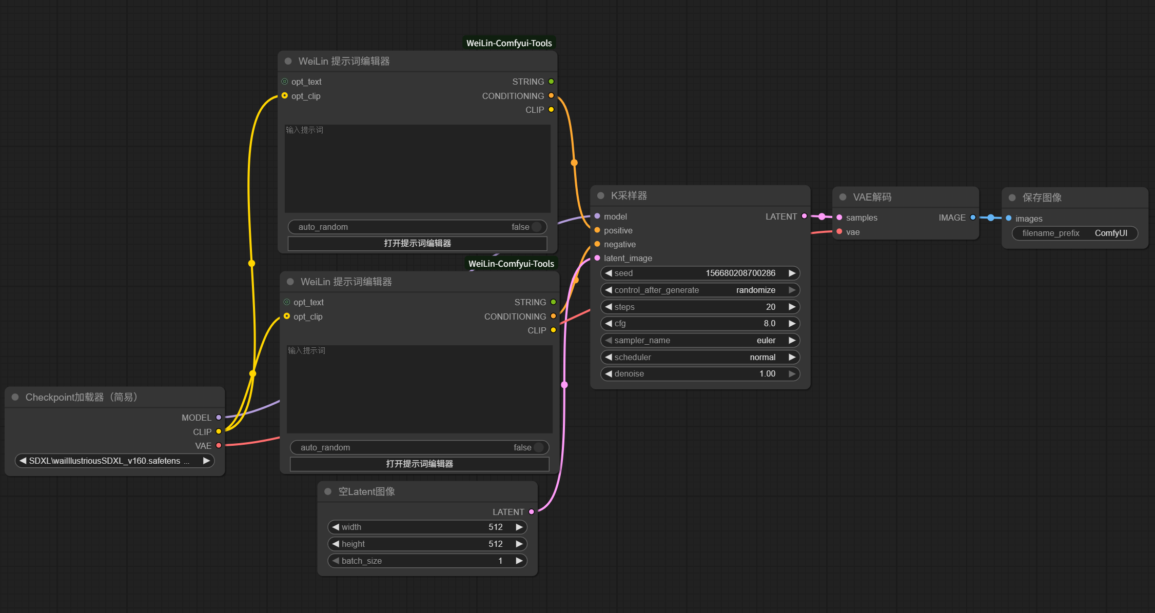
- 在节点库中找到
WeiLin 提示词编辑器节点 - 替换
CLIP文本编码节点,将两个节点替换为WeiLin 提示词编辑器节点
- 将
CLIP文本编码节点都删除 - 将
Checkpoint加载器(简易)节点的clip输出连接到WeiLin 提示词编辑器节点的opt_clip输入 - 将其中一个
weiLin 提示词编辑器节点的CONDITIONING输出连接到K采样器节点的positive输入 - 将另一个
weiLin 提示词编辑器节点的CONDITIONING输出连接到K采样器节点的negative输入注意:当
CONDITIONING连接到positive输入时,对应的提示词编辑器就是编辑正面提示词,当连接到negative输入时,对应的提示词编辑器就是编辑负面提示词。
- 点击
WeiLin 提示词编辑器节点的打开提示词编辑器按钮,可以看到提示词编辑器的UI界面,然后点击共享云数据选项,安装词库。这一步可能有网络问题,自行处理,如果不太会用可以去看扩展作者的教程
- 在编辑器中开始编辑提示词,因为我们刚才安装了词库,现在编辑器可以进行补全和根据中文查找对应的提示词了。
- 编辑完成后,直接关闭编辑器窗口即可

使用 Lora-Manager 加载Lora模型
连接Lora加载节点
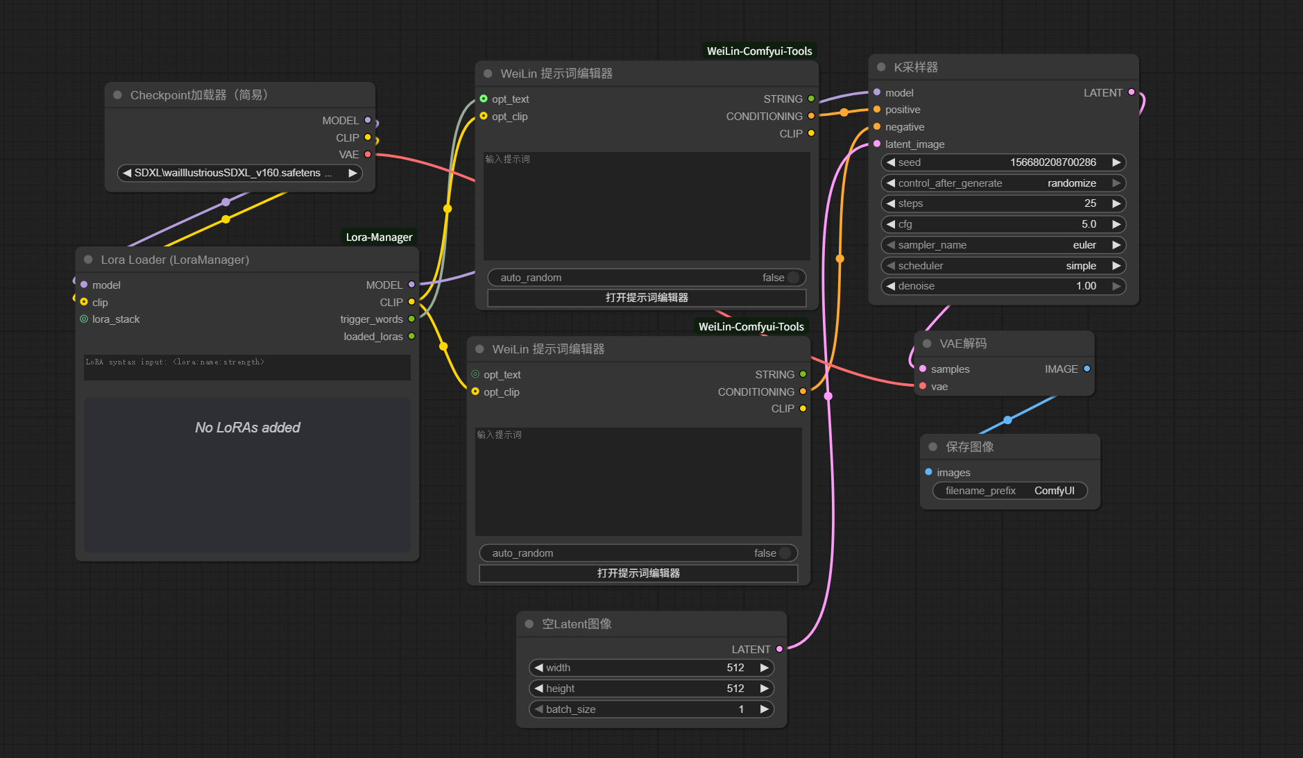
- 在节点库中找到
Lora Loader (LoraManager)节点,本教程使用LoraManager扩展的节点。 - 将
model和clip从Checkpoint加载器(简易)节点连接到Lora Loader (LoraManager)节点的model和clip输入。 - 将
Lora Loader (LoraManager)节点的clip输出连接到WeiLin 提示词编辑器节点的opt_clip输入。 - 将
Lora Loader (LoraManager)节点的model输出连接到K采样器节点的model输入。

- 找到图中所示的按钮,打开Lora Manager的UI界面
- 将你心仪的lora放置到
comfyui/models/loras下,然后点击刷新按钮 - 找到刚才的lora对于的卡片,点击
小飞机(发送至comfyui)按钮,即可在加载器节点中使用。 - 现在你的lora就是启用状态,并且权重为1.0了
Lora触发词设置
- 点击lora对应的卡片,进入详情面板
- 在详情面板中,找到
触发词选项,将触发词填写为lora对应的触发词 - 点击
保存按钮
将Lora触发词合并入提示词
在Loear Loader (LoraManager)节点中,将trigger_words输出连接到负责正面提示词的WeiLin 提示词编辑器节点的opt_text输入即可。
开始自己尝试修改提示词和Lora进行生图吧
ComfyUI入门-使用Lora进行生图
https://www.lingyesoul.top/ComfyUI/comfyui/comfyui入门-使用Lora进行生图/